Fonctionnalités de Plenion pour les projets et services
Vente
Gérez les prospects et les clients du devis à la vente
CRM est l'abréviation de Customer Relationship Management. Le package ERP PLENION comprend un système CRM complet et facile à gérer afin que vous puissiez gérer les prospects et clients de manière simple et claire, de l'établissement du devis à la vente et au suivi.
Un module intégré de gestion des relations avec la clientèle vous permet de saisir toutes les données liées à avec un prospect ou un nouveau projet et vous informer pleinement lorsque certaines mesures doivent être prises. Un prochain appel téléphonique, une visite, etc. De plus, la gestion des opportunités vous permet de surveiller comment votre pipeline d'affaires est rempli, quels projets sont chauds et non et quel sera le potentiel commercial des prochains mois. Le module CRM est intégralement lié au système de calendrier interne, qui à son tour peut être lié à Outlook, Exhange, Google et Notes. Plenion permet de réaliser rapidement des devis en adéquation avec le marché, grâce à l'étroite collaboration avec les grossistes des différentes branches. De cette façon, vous pouvez toujours travailler avec des prix à jour et offrir le devis le plus récent à votre client.
Avec l'extension PlenionCRM App, vous pouvez facilement suivre vos contacts commerciaux sur mobile. Vous pouvez saisir des inscriptions et suivre les offres. L'enregistrement et la documentation des actions commerciales font de cette application un outil numérique indispensable.

Facturation
Etablir des factures correctes et claires
Chez PLENION, la gestion des ventes s'est développée en écoutant attentivement et en travaillant avec nos clients. Cela nous a permis de traduire les besoins de différents secteurs et situations en un système de vente convivial mais mature et efficace. La gestion des ventes garantit que vous pouvez également organiser en douceur les documents de vente dans des situations complexes.
Dans ce système de vente, vous pouvez créer et gérer des devis, factures, notes de crédit, ... Après la création, les paiements peuvent être suivis et les rappels nécessaires gérés et envoyés. Les projets peuvent être liés à des dossiers de fichiers, de sorte que les états d'avancement peuvent également être collectés dans un état d'avancement. Des formules de recalcul sont disponibles et la facturation se fait en un clic de souris.
Planification et enregistrement du temps
Enregistrement ou planification du travail et des activités
La fonction d'agenda vous permet d'afficher clairement les activités qui sont planifiées à court terme et de les livrer individuellement à vos employés via le tableau de planification, la planification mobile, etc. De plus, il y a la planification à long terme avec laquelle vous pouvez planifier des projets à l'avenir. De cette façon, vous pouvez organiser des projets et cartographier et gérer parfaitement vos activités, ressources et équipes.


L'intégration avec SMS et e-mail vous permet d'informer le client à temps de votre visite ou intervention. L'inscription sur l'application myService des matériaux utilisés, les heures enregistrées, les certificats formatés et les listes de contrôle sont rapidement et correctement convertis en facturation. L'optimisation des trajectoires à suivre entre les interventions peut être calculée pour une journée de travail efficace. Via le tableau de bord réglable, nous regroupons les informations nécessaires pour effectuer votre travail rapidement et efficacement. Tâches de projet en cours et à venir, projets en cours, état des heures, etc.

Gestion de projet
Gardez une vue d'ensemble de vos projets en cours
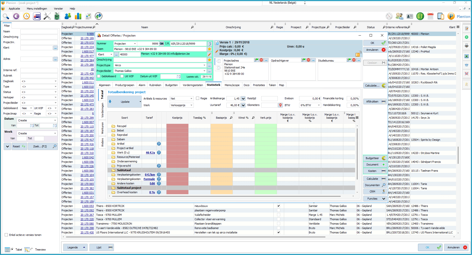
Créez des projets rapidement et facilement afin de pouvoir surveiller en continu les travaux. Les différentes livraisons, factures, commandes en souffrance et le suivi du temps peuvent être soigneusement suivis par projet. Ceci est également important pour un calcul correct des coûts. Les calculs de projet basés sur des prix corrects garantissent que vous pouvez établir rapidement un devis ou une commande professionnelle avec une vue claire des marges.
Marges die per project kunnen bijgestuurd worden, toegestane korting van leveranciers die snel kunnen verwerkt worden alsook allerlei vormen van verrekeningen. Up-to-date prijzen worden verzorgt door onze ShopConnect integraties met de belangrijkste groothandels. Integratie met MyProjects app voor field registratie. Up-to-date informatie van dag tot dag laat U toe de vinger op de pols te houden en snel te reageren op uitzonderingen. Hergroepering in de WIP lijst laat ons toe snel alle projecten naar wens te analyseren.
ShopConnect Integraties:
Om het werk te vergemakkelijken hebben we de webshops geïntegreerd. Doorklikken naar 40 groothandels in de technische branche laten u toe artikelen snel aan te maken, prijzen met één klik up-to-date te houden en vooral uw bestelling door te sturen naar uw business partner.
Gestion documentaire
Archivage numérique pour un meilleur flux de travail
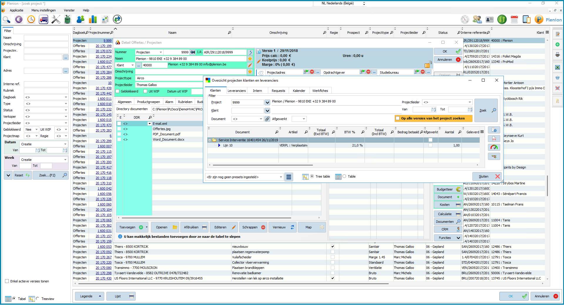
Avec PLENION, vous stockez toutes les informations importantes dans un seul endroit (numérique), afin de ne plus perdre de temps lors de la recherche de données. Cela rend les documents plus accessibles à ceux qui en ont besoin et chaque employé trouve toujours facilement la version la plus récente. La gestion centralisée des documents augmente considérablement l'efficacité et la productivité de votre entreprise.

Avec chaque client, bon de travail, commande, projet, ... il est possible d'ajouter et de gérer des documents importants. Ceci est extrêmement important pour la prestation de services et l'exécution de travaux, interventions ou installations. Des informations ou des documents peuvent également être collectés numériquement via l'application.
Avantages de la gestion centralisée des documents:
● Tous vos documents peuvent être trouvés rapidement et facilement.
● Efforcez-vous de créer un «bureau sans papier» où sont conservés le moins de documents physiques possible.
● Beaucoup moins de travaux de recherche. Il n'est plus nécessaire de perdre du temps dans les archives et de parcourir des centaines de courriels.
● Tous les documents sont disponibles en ligne, y compris sur mobile et en déplacement.
● Amélioration du service grâce à un accès rapide à toutes les informations pertinentes.
Une fois connecté au back office, ces données seront également transférées en interne. De cette manière, les informations nécessaires restent disponibles en interne, en tenant compte de la législation RGPD / GDPR actuelle.

Le service
Vous gérez les réparations et la maintenance de vos clients
Notre configurateur vous permet de créer facilement des types d'installation et de leur fournir ensuite les informations que vous jugez importantes. Vous pouvez également fournir des calendriers de maintenance avec des pièces de rechange et des heures de travail. Vous pouvez également consulter l'historique de toutes les interventions. L'intégration avec SMS et e-mail vous permet d'informer le client de votre visite à temps.
Chaque intervention ou maintenance est soigneusement planifiée.
- vous recherchez les données client et l'installation dans la base de données au bureau
- vous transférez immédiatement cette intervention sur l'appareil mobile de votre technicien
- ce technicien complète complètement le bon de travail: matériaux utilisés, heures de travail, distance, certificats, signature du client… il prend des photos ou esquisse le problème
- après chaque intervention ou en fin de journée, votre technicien retourne ses bons de travail au bureau
- la facturation se fait automatiquement
- vous planifiez l'intervention et la liez aux certificats nécessaires
Les documents nécessaires sont générés à partir du module de maintenance et de l'enregistrement d'intervention, qui sont transmis au technicien. L'inscription sur l'application myService des matériaux utilisés, les heures enregistrées, les certificats formatés et les listes de contrôle sont rapidement et correctement convertis en facturation. L'optimisation des trajectoires à suivre entre les interventions peut être calculée pour une journée de travail efficace.
L'extension Internet Plenion permet au client d'enregistrer ses interventions, de consulter les demandes en cours ainsi que le planning. Par ailleurs, le client peut consulter les informations des parcs clients (installations) via un identifiant personnel, ainsi que les certificats et listes de contrôle créés par myService.
Apps
Disponible et connecté à tout moment et en tout lieu
Nos applications mobiles garantissent que vous ne faites pas de travail inutile. Vous êtes connecté à tous vos employés internes et externes. Si vous optez pour des solutions mobiles, vous pouvez vérifier, éditer et transmettre toutes vos données depuis le chantier. Une compétence à ne jamais manquer Grâce à l'interaction immédiate entre le bureau permanent et vos collaborateurs en déplacement, vous économisez beaucoup de temps et d'argent.

L'historique des interventions et les nomenclatures d'un appareil spécifique sont toujours disponibles pour chaque collaborateur interne et externe. Peu importe si vous utilisez des plateformes Windows, Android ou iOs. Plenion propose une large gamme d'applications pour de multiples applications.
Consultez les possibilités de nos myProjectsAPP via ce lien.
Consultez les possibilités de nos myProjectsAPP via ce lien.
La configuration flexible de Plenion et nos 80/20 (80% fonctions standard et éventuellement 20% ajustements personnalisés) approche garantit que nous pouvons étendre la plate-forme de base étendue Plenion avec une partie de personnalisation autour de Plenion correspondre autant que possible à chaque opération propre à l'entreprise.

KPI d'analyse
Découvrez votre entreprise
Vous pouvez utiliser fréquemment les KPI (Key Performance Indicators). Le tableau de bord rassemble les informations importantes pour votre entreprise. Combien a déjà été facturé pour les projets en cours, quels projets sont financièrement dans le rouge, pour combien le portefeuille de devis a déjà été rempli pendant certaines périodes, etc. Vous pouvez afficher des statistiques sur tous les projets et vous pouvez définir vous-même les KPI grâce aux outils intégrés de Business Intelligence.
Toutes les informations importantes pour vous en tant qu'utilisateur / gestionnaire peuvent être rassemblées dans un tableau de bord clairement organisé. Cela vous donne un aperçu de la performance de votre entreprise aujourd'hui par rapport à une période comparable et liée aux objectifs prévus.
Suivi optimal des projets et services?
Souhaitez-vous garder un aperçu de vos projets? Êtes-vous à la recherche d'une opportunité pour suivre et contrôler correctement les actions et / ou les travaux effectués? Avec une facturation rationalisée ultérieure? Nous vous proposons ces fonctions et de nombreux avantages supplémentaires pour une gestion efficace des projets / services.



