Functionaliteiten van Plenion voor Projecten & Diensten
Verkoop
Beheer leads en klanten van offerte tot verkoop

Facturatie
Correcte en duidelijke facturen opmaken
Planning en tijdsregistratie
Registreren of inplannen van werk en activiteiten



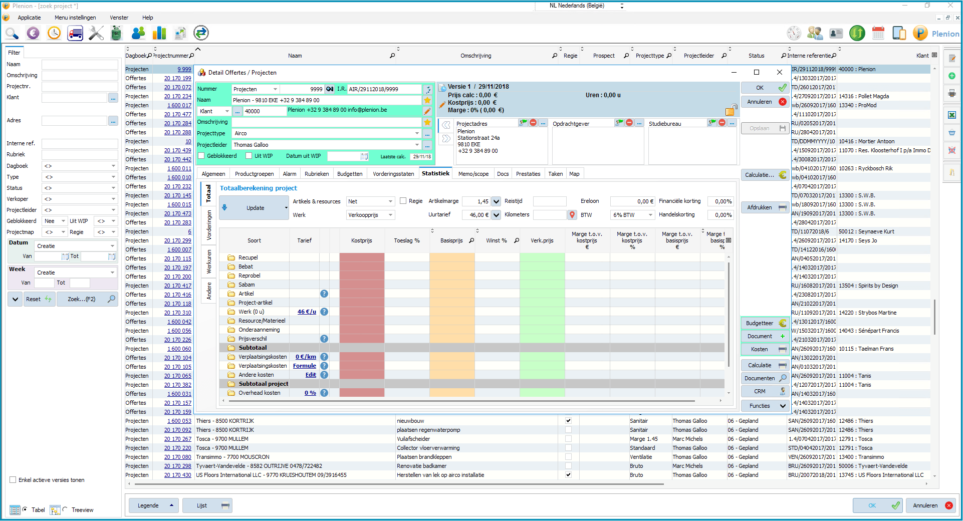
Projectbeheer
Behoud overzicht in uw lopende projecten
ShopConnect Integraties:
Om het werk te vergemakkelijken hebben we de webshops geïntegreerd. Doorklikken naar 40 groothandels in de technische branche laten u toe artikelen snel aan te maken, prijzen met één klik up-to-date te houden en vooral uw bestelling door te sturen naar uw business partner.
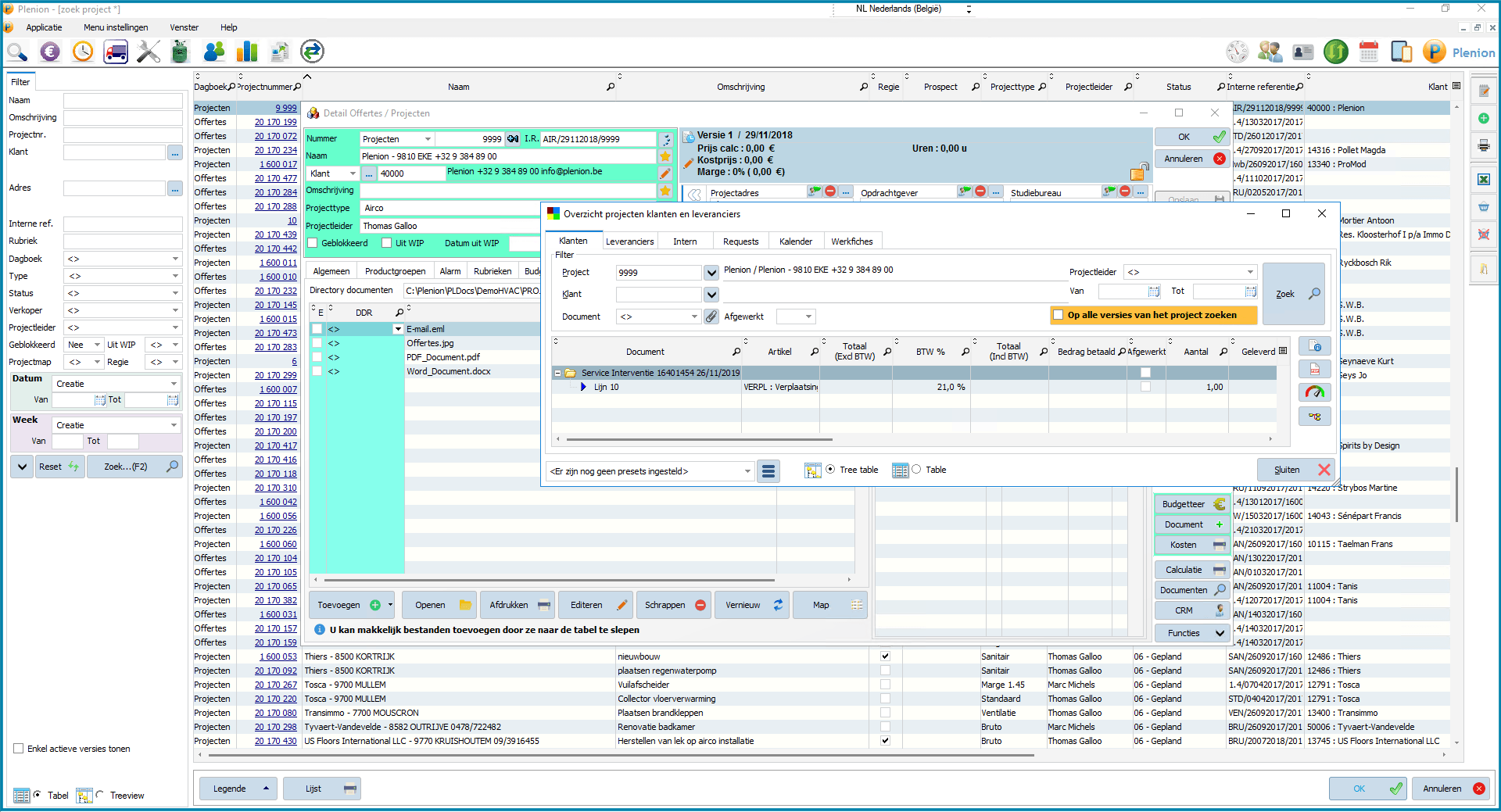
Documentenbeheer
Digitaal archiveren voor een betere workflow

Voordelen van een centraal documentbeheer:
● Al uw documenten zijn snel en eenvoudig terug te vinden.
● Streven naar een ‘paperless office’ waarbij er zo weinig mogelijke fysieke documenten bijgehouden worden.
● Veel minder opzoekwerk. Het is niet langer nodig om tijd te verliezen in archieven en door honderden mails te scrollen.
● Alle documenten zijn online beschikbaar, dus ook mobiel en onderweg.
● Service verbetering door snelle toegankelijkheid van alle relevante informatie.
Bij connectie met de backoffice zullen deze gegevens ook intern overgezet worden. Op deze manier blijft de nodige informatie steeds intern beschikbaar rekening houdend met de huidige AVG/GDPR wetgeving.

Service
U beheert herstellingen en onderhoudsbeurten bij uw klanten
- u zoekt de klantgegevens en installatie op in de database op kantoor
- u plant de interventie en koppelt er de nodige attesten aan
- u stuurt die interventie onmiddellijk door naar het mobiele toestel van uw technicus
- die technicus vult de werkbon helemaal in: gebruikte materialen, werkuren, afstand, attesten, handtekening klant… hij neemt foto’s of schetst het probleem
- na elke interventie of op het einde van de dag stuurt uw technicus zijn werkbonnen terug naar kantoor
- de facturatie gebeurt automatisch
Apps
Altijd en overal beschikbaar en verbonden

Bekijk de mogelijkheden van onze myProjects app, PlenionMobile Service, myCRM app.





